这个月我对博客基础设施做了一次完整升级。直接触发点是免费证书过期,根因是原有手工部署(git pull + docker compose)已经无法支撑稳定运维。
目标很明确:迁移到 k3s,并用 cert-manager、external-dns、GitHub Actions 把证书与发布流程自动化。

所以基于 k8s 设计了一套新的基础设施和部署流程,主要包括以下几个部分:
- 使用 k3s 部署所有页面(apps)
- 使用 ingress 做负载均衡
- 使用 external-dns 和 cert-manager 管理域名和证书
- 使用 github actions 自动部署
不过实施的过程中还是遇到了不少的坑 ... 回顾记录一下 ...
k3s 安装
Why
k3s 是 Rancher Labs 开发的一个轻量级 Kubernetes 发行版,它的目标是在资源有限的环境中运行 Kubernetes。k3s 的设计目标是尽可能的小,同时保持生产就绪的特性。
我目前是使用的腾讯云主机 4c8g,续费价格颇高,考虑之后可能会换成更便宜的主机(aliyun 99)构建集群。因此安装完整的 k8s 对资源消耗太大,k3s 安装简单、资源消耗小,比较适合这样的轻量级场景。
How
因为众所周知的原因,在国内服务器安装开源软件首先要考虑的就是镜像源的问题。好在 k3s 官方就提供了国内的镜像源,所以安装起来还是比较顺利的。
需要注意的一点是,如果你使用单节点模式 —— 即主机有公网 IP 并提供直接访问。需要配置 k3s 使用公网 IP 来启用 Ingress,保证 ingress + external-dns 能够正确的将域名指向这台主机的公网 IP。
if [ -z $PUBLIC_IP ]; then
echo "PUBLIC_IP is not set"
exit 1
fi
# use mirror for cn https://docs.k3s.io/zh/quick-start
curl -sfL https://rancher-mirror.rancher.cn/k3s/k3s-install.sh | INSTALL_K3S_MIRROR=cn sh -s - server --node-external-ip $PUBLIC_IP --write-kubeconfig-mode=644Verify
然后通过 k get no 来查看节点的状态,确保 k3s 安装成功并且 IP 地址正确。
$ k get no -owide
NAME STATUS ROLES AGE VERSION INTERNAL-IP EXTERNAL-IP OS-IMAGE KERNEL-VERSION CONTAINER-RUNTIME
vm-4-17-ubuntu Ready control-plane,master 19d v1.29.5+k3s1 10.0.4.17 111.11.11.111 Ubuntu 22.04 LTS 5.15.0-86-generic containerd://1.7.15-k3s1INTERNAL-IP是 k8s 节点的 cluster ipEXTERNAL-IP默认是 k8s 节点的 ip,如果使用--node-external-ip就可以指定 ip 地址
Ingress
Why
然后我们就可以开始安装 ingress、external-dns 和 cert-manager 了。这三个组件是网站基础设施的核心组件,负责负载均衡、域名解析和证书管理。
一开始我自行安装了 ingress-nginx,之后发现 k3s 自带了 traefik,也可以作为 ingress 使用,所以就直接使用了 traefik。
traefik 是一款开源的反向代理和负载均衡工具,支持多种后端服务,如 Docker、Swarm、Kubernetes、Mesos、Consul、Etcd 等。traefik 通过监听 Docker 或 Kubernetes 的事件,自动更新配置,支持热更新。
How
因为 traefik 会自动安装在 k3s 集群中,所以并不需要额外的安装步骤。
需要注意的一点是,如果你使用单节点模式 —— 即主机有公网 IP 并提供直接访问。traefik 会默认使用 LoadBalancer 模式,使用当前节点的 EXTERNAL-IP 作为负载均衡的入口。
- 所以如果你和我一样,在安装 k3s 时,重新指定了公网 IP 作为 EXTERNAL-IP,那么 traefik 就会使用这个 IP 作为负载均衡的入口。
- 如果不是 ... 那就需要通过修改 traefik 的 svc 来指定 EXTERNAL-IP = <外部负载均衡器的公网 IP>,来保证后续 dns 的正确生成
Verify
可以看到,traefik 以 LoadBalancer 模式运行,并在节点上监听了 80 和 443 端口。
k get svc -n kube-system traefik -owide
NAME TYPE CLUSTER-IP EXTERNAL-IP PORT(S) AGE SELECTOR
traefik LoadBalancer 10.43.115.98 111.11.11.111 80:32453/TCP,443:30949/TCP 19d app.kubernetes.io/instance=traefik-kube-system,app.kubernetes.io/name=traefikDNS & Cert
Why
external-dns 是一个 Kubernetes 插件,它可以根据 Ingress 和 Service 的信息,自动的更新 DNS 记录。external-dns 支持多种 DNS 提供商,如 AWS Route 53、Azure、Google Cloud DNS、Aliyun、Tencent Cloud 等。
cert-manager 是一个 Kubernetes 插件,它可以自动的申请和续期 SSL 证书。cert-manager 支持多种证书颁发机构,如 Let's Encrypt、Venafi、Certbot 等。
external-dns 就不用多说,可以保证 ingress 和域名解析的一致性。cert-manager 是为了自动续期证书,
How
这两个都是成熟的 k8s 组件,提供 helm chart 方便安装。通常我会用这样的脚本来安装某一个组件:
# 安装额外的 manifests 资源,如 configmap,secrets 或是其他 CRDs
kubectl kustomize kustomization | envsubst | kubectl apply -f -
# 添加仓库
helm repo add external-dns https://kubernetes-sigs.github.io/external-dns/
# 安装,并指定 values.yaml 覆盖默认配置
helm upgrade --install \
external-dns external-dns/external-dns \
--namespace external-dns \
--create-namespace \
--version 1.14.4 \
-f helm/values.yamlexternal-dns
安装 extrenal-dns 时,需要注意两点
- 替换镜像源
- 默认镜像存放在 kubernetes.io 中,在国内基本访问不了
- 替换成 docker.io(无前缀),也有一定几率访问不了 —— (最新新闻,dockerhub 镜像大批下架)
- 所以,最好替换成稳定的、可信的、高速的源
- 配置 AKSK
- 因为我使用的是腾讯的主机,没法使用 RAM Role + STS 进行验权
- 所以只能使用 AKSK 的方式,将 AKSK 保存在 secret 中,然后挂载到 pod 中
- external-dns(alicloud provider)是通过读取配置文件的方式来获取 AKSK 的
- 所以需要将配置文件挂载到 pod 中,并添加
--alibaba-cloud-config-file来指定配置文件的路径
# bind and use the config file with aksk
extraArgs:
[
"--alibaba-cloud-zone-type=public",
"--alibaba-cloud-config-file=/etc/kubernetes/external-dns/alibabacloud-cloud-config.yaml",
]
extraVolumes:
- name: alibabacloud-cloud-config
secret:
secretName: alibabacloud-cloud-config
extraVolumeMounts:
- name: alibabacloud-cloud-config
mountPath: /etc/kubernetes/external-dns
readOnly: truecert-manager
和 external-dns 类似
- cert-manager 也需要替换镜像源
- cert-manager 并没有官方的 alicloud provider,只能通过 webhook 模式进行扩展
- 找到的多个 alidns-webhook 都有些过期了
- 目前使用的是 https://github.com/wjiec/alidns-webhook
- 因此,需要安装的有
- cert-manager
- cluster-issuer (with AKSK secret)
- alidns-webhook
# cert-manager
helm repo add jetstack https://charts.jetstack.io
helm upgrade --install \
cert-manager jetstack/cert-manager \
--namespace cert-manager \
--create-namespace \
--version v1.14.5 \
--set installCRDs=true \
-f helm/values.yaml
# prepare the secret for aksk and cluster issues
kubectl kustomize kustomization | envsubst | kubectl apply -f -
# alidns webhook
helm upgrade --install alidns-webhook alidns-webhook \
--repo https://wjiec.github.io/alidns-webhook \
--namespace cert-manager \
--create-namespace \
--set groupName=acme.mesh-shaped.topVerify
可以通过部署一个 nginx 测试一下 ingress 是否正常工作
部署 Apps
最后,你就可以准备 deploy.yaml 部署你的博客了。因为政策原因,根域名的网站上必须带有备案信息,所以我单独构建了一个页面作为备案信息页。在我的集群中会部署以下应用
- beian:备案信息
- docsify:博客
- homepage:导航页(一个很有意思的项目)
Homepage
homepage 是一个简单的导航页,通过 values.yaml 配置 的你快捷链接、仪表盘和个人空间。

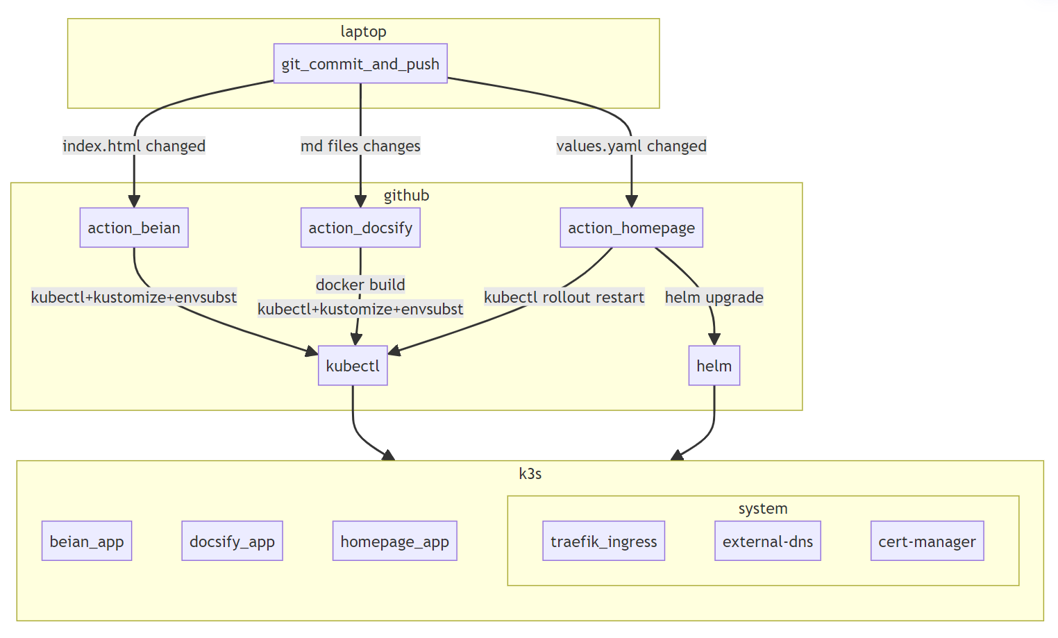
Github Actions
博客会频繁更新,因此我使用了 github actions 来自动部署博客。每次 push 到 main 分支,actions 就会根据修改的路径触发不同的应用部署流程

beian
- 只是简单的将 index.html 通过 configmap 挂载到 nginx 中
- action 只需应用新生成的 configmap 进行替换即可
docsify
- 会将 md 文件和 docsify 程序打包进容器进行运行
- action 会重新 build docker image
使用 kubectl + kustomize 应用新的 yaml
homepage
- homepage 是通过 helm 安装的,只需要修改 values.yaml 进行配置
- action 检测 values.yaml 的修改,并执行 helm upgrade
Enjoy
NAMESPACE NAME READY UP-TO-DATE AVAILABLE AGE
kube-system coredns 1/1 1 1 19d
kube-system local-path-provisioner 1/1 1 1 19d
kube-system traefik 1/1 1 1 19d
kube-system metrics-server 1/1 1 1 19d
external-dns external-dns 1/1 1 1 19d
cert-manager cert-manager 1/1 1 1 18d
cert-manager cert-manager-cainjector 1/1 1 1 18d
cert-manager cert-manager-webhook 1/1 1 1 18d
cert-manager alidns-webhook 1/1 1 1 18d
default homepage 1/1 1 1 18d
default beian 1/1 1 1 16d
default docsify 1/1 1 1 16d